Life Cycle
How does Devengo’s Account Holder Verification API work?
When you want to guarantee the owner of a bank account there are a variety of ways to verify. At Devengo, we provide a simple process where you’re able to ensure ownership of it.
Everything starts with a simple POST request.
But before that, it's important to note that all this happens asynchronously. Yep, that means that when you send your POST request, our response only implies that the account holder verification has been accepted, and in this response, you will receive the account holder verification's ID that you will be able to match seconds later with the notifications you will receive every time your account holder verification enters a new state.
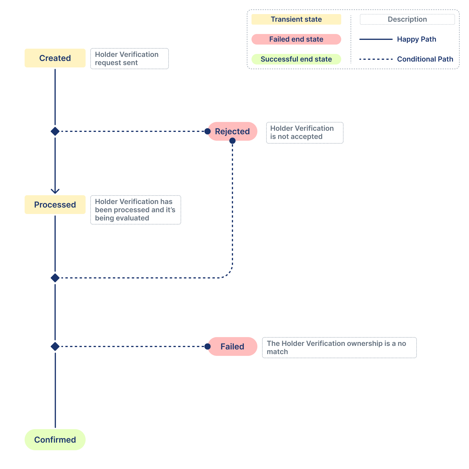
States of an account holder verification

Created
The initial state of any holder verification is created
. Before its creation Devengo checks that all the provided information is syntactically valid (well-formatted IBANs and recipients).
So your holder verification has passed that first filter, congrats! However, the holder verification process has not started yet.
Interestingly, with this event, you will receive the holder verification's ID and the selected holder verification counterparty.
Webhook sent: holder_verification.created
.
Pending
Your accepted holder verification is waiting to be processed. Don't worry; it won't wait long.
Webhook sent: holder_verification.pending
.
Delayed
Very sporadically, we may have to stop the delivery of holder verifications to the banking infrastructure as it may be undergoing a maintenance window or suffering an unexpected downtime. In that situation, all affected holder verifications will see their state moved to delayed
. Once the infrastructure is back up, we will automatically deliver these holder verifications, moving them to pending
Webhook sent: holder_verification.delayed
.
Processing
Your holder verification it’s being processing.
Webhook sent: holder_verification.processing
.
Rejected
This is the final state for an holder verification whose ownership can't be verified.
Webhook sent: holder_verification.rejected
.
Confirmed
This is the successful final state when your holder verification request is confirmed with a match.
Webhook sent: holder_verification.confirmed
.
Failed
The holder verification process has failed since there is a no_match
response from the counterparty's financial institution. This is a final state.
Webhook sent: holder_verification.failed
.
Updated about 12 hours ago